The photos you provided may be used to improve Bing image processing services.
Privacy Policy
|
Terms of Use
Can't use this link. Check that your link starts with 'http://' or 'https://' to try again.
Unable to process this search. Please try a different image or keywords.
Try Visual Search
Search, identify objects and text, translate, or solve problems using an image
Drag one or more images here,
upload an image
or
open camera
Drop images here to start your search
To use Visual Search, enable the camera in this browser
All
Search
Images
Inspiration
Create
Collections
Videos
Maps
News
More
Shopping
Flights
Travel
Notebook
Top suggestions for How to View a Wlmp File
Open M4V
File
Open Mswmm
File
Open
Wlmp File
Open WRF
File
Open for
File
Open WMA
File
Open Camrec
File
Open One
File
Open DivX
File
Online File
Converter
Open Hdmp
File
Open Part
File Downloads
Microsoft Windows
Movie Maker
Convert Wlmp to
MP4
Open
WMVFile
Software to
Open MP4 File
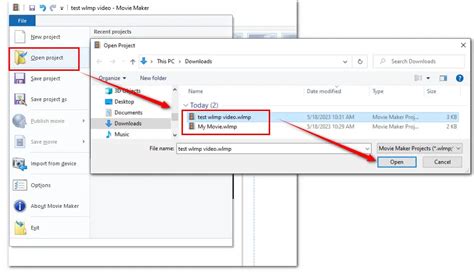
Open Project
File
Open TMP
File
Windows Movie
Maker Icon
How to Open File
Extension 1
Convert PDF
to Excel
Open Wve
File
Open MPG
File
Open Max
File
Wlmp
VLC
HTM
File
DVD
Converter
Microsoft Video
Maker
Windows Live
Movie Maker
Open Map
File
Explore more searches like How to View a Wlmp File
Tax
Return
Income Tax
Return
Open
Zip
Convert
PDF
Report
Online
Income
Tax
Create Your
Own
Create
CSV
Make
Paper
1040EZ Tax
Form
Documents
Folder
Save
Python
Use
Open
Php
Convert Word Document
JPEG
Open Windows
Explorer 10
Recover Unsaved
Word Document
Do You Create
Zip
Open
HTM
Metal
Open
EML
Document
DIY
Open
Bin
Delete
Program
People interested in How to View a Wlmp File also searched for
Idmps
Patent
Yourself
VA
Claim
Alphabetically
Correctly
Autoplay all GIFs
Change autoplay and other image settings here
Autoplay all GIFs
Flip the switch to turn them on
Autoplay GIFs
Image size
All
Small
Medium
Large
Extra large
At least... *
Customized Width
x
Customized Height
px
Please enter a number for Width and Height
Color
All
Color only
Black & white
Type
All
Photograph
Clipart
Line drawing
Animated GIF
Transparent
Layout
All
Square
Wide
Tall
People
All
Just faces
Head & shoulders
Date
All
Past 24 hours
Past week
Past month
Past year
License
All
All Creative Commons
Public domain
Free to share and use
Free to share and use commercially
Free to modify, share, and use
Free to modify, share, and use commercially
Learn more
Clear filters
SafeSearch:
Moderate
Strict
Moderate (default)
Off
Filter
Open M4V
File
Open Mswmm
File
Open
Wlmp File
Open WRF
File
Open for
File
Open WMA
File
Open Camrec
File
Open One
File
Open DivX
File
Online File
Converter
Open Hdmp
File
Open Part
File Downloads
Microsoft Windows
Movie Maker
Convert Wlmp to
MP4
Open
WMVFile
Software to
Open MP4 File
Open Project
File
Open TMP
File
Windows Movie
Maker Icon
How to Open File
Extension 1
Convert PDF
to Excel
Open Wve
File
Open MPG
File
Open Max
File
Wlmp
VLC
HTM
File
DVD
Converter
Microsoft Video
Maker
Windows Live
Movie Maker
Open Map
File
32×32
file.org
WLMP File: How to open WLM…
32×32
file.org
WLMP File: How to open WLM…
32×32
file.org
WLMP File: How to open WLM…
32×32
file.org
WLMP File: How to open WLM…
1200×600
file.org
WLMP File - What is it and how do I open it?
1002×668
Lifewire
WLMP File (What It Is and How to Open One)
400×267
Lifewire
WLMP File (What It Is and How to Open One)
400×267
Lifewire
WLMP File (What It Is and How to Open One)
720×472
spacesose.weebly.com
Wlmp file extension - spacesose
378×466
spacesose.weebly.com
Wlmp file extension - spacesose
600×372
videoconvert.minitool.com
What Is a WLMP File & How to Open/Convert WLMP Files
600×400
videoconvert.minitool.com
What Is a WLMP File & How to Open/Convert WLMP Files
600×400
videoconvert.minitool.com
What Is a WLMP File & How to Open/Convert WLMP Files - MiniT…
1000×562
videoconverterfactory.com
[WLMP File Player] How to Play WLMP File on Windows 10?
Explore more searches like
How to
View a Wlmp
File
Tax Return
Income Tax Return
Open Zip
Convert PDF
Report Online
Income Tax
Create Your Own
Create CSV
Make Paper
1040EZ Tax Form
Documents Folder
Save Python
1000×580
videoconverterfactory.com
[WLMP File Player] How to Play WLMP File on Windows 10?
1000×580
videoconverterfactory.com
[WLMP File Player] How to Play WLMP File on Windows 10?
474×181
techisky.com
WLMP Converter: Convert .wlmp file to AVI,MP3,WMV,MP4 on Windows/Mac – …
600×500
AnyMP4
How Do I Convert a WLMP File to WMV 2024
600×392
AnyMP4
How Do I Convert a WLMP File to WMV 2024
600×190
AnyMP4
How Do I Convert a WLMP File to WMV 2024
600×260
AnyMP4
How Do I Convert a WLMP File to WMV 2024
600×190
AnyMP4
How Do I Convert a WLMP File to WMV 2024
128×128
fileproinfo.com
WLMP Viewer - Open WLMP …
599×176
Aiseesoft
WLMP File Related Converter/Player/Editor
128×128
fileproinfo.com
WLMP Viewer - Open WLMP …
128×128
fileproinfo.com
WLMP Viewer - Open WLMP …
128×128
fileproinfo.com
WLMP Viewer - Open WLMP …
600×400
videoconvert.minitool.com
Specific Guide on How to Convert WLMP to WMV Effic…
1240×784
imymac.com
Top Recommended WLMP Converters That Can Really Help
800×247
imymac.com
Top Recommended WLMP Converters That Can Really Help
800×126
imymac.com
Top Recommended WLMP Converters That Can Really Help
People interested in
How to
View a Wlmp
File
also searched for
Idmps
Patent Yourself
VA Claim
Alphabetically Correctly
1436×832
leawo.org
Everything You Need to Know about WLMP File | Leawo Tutorial Center
2396×1362
leawo.org
Everything You Need to Know about WLMP File | Leawo Tutorial Center
1180×690
leawo.org
Everything You Need to Know about WLMP File | Leawo Tutorial Center
1130×718
leawo.org
Everything You Need to Know about WLMP File | Leawo Tutorial Center
Some results have been hidden because they may be inaccessible to you.
Show inaccessible results
Report an inappropriate content
Please select one of the options below.
Not Relevant
Offensive
Adult
Child Sexual Abuse
Feedback